type
Page
status
Invisible
date
Jan 26, 2025
slug
summary
tags
国美
艺术
教程
category
知识分享
icon
password
URL
多智能体 AI 交互是一个有趣的话题,这个方法将允许多个 AI 分饰多角色,进行辩论和合作,从而产生有意思的交互或者完成复杂的任务。。
多智能体交互案例 :毒蛇和彩虹屁艺术评论家
请下载以下工作流示例文件。
通过网盘分享的文件:L3-AI多智能体案例:毒舌和彩虹屁艺术评论家.json
链接: https://pan.baidu.com/s/1IzQvgZxbHlf7F1_36d09_Q?pwd=8hfn 提取码: 8hfn
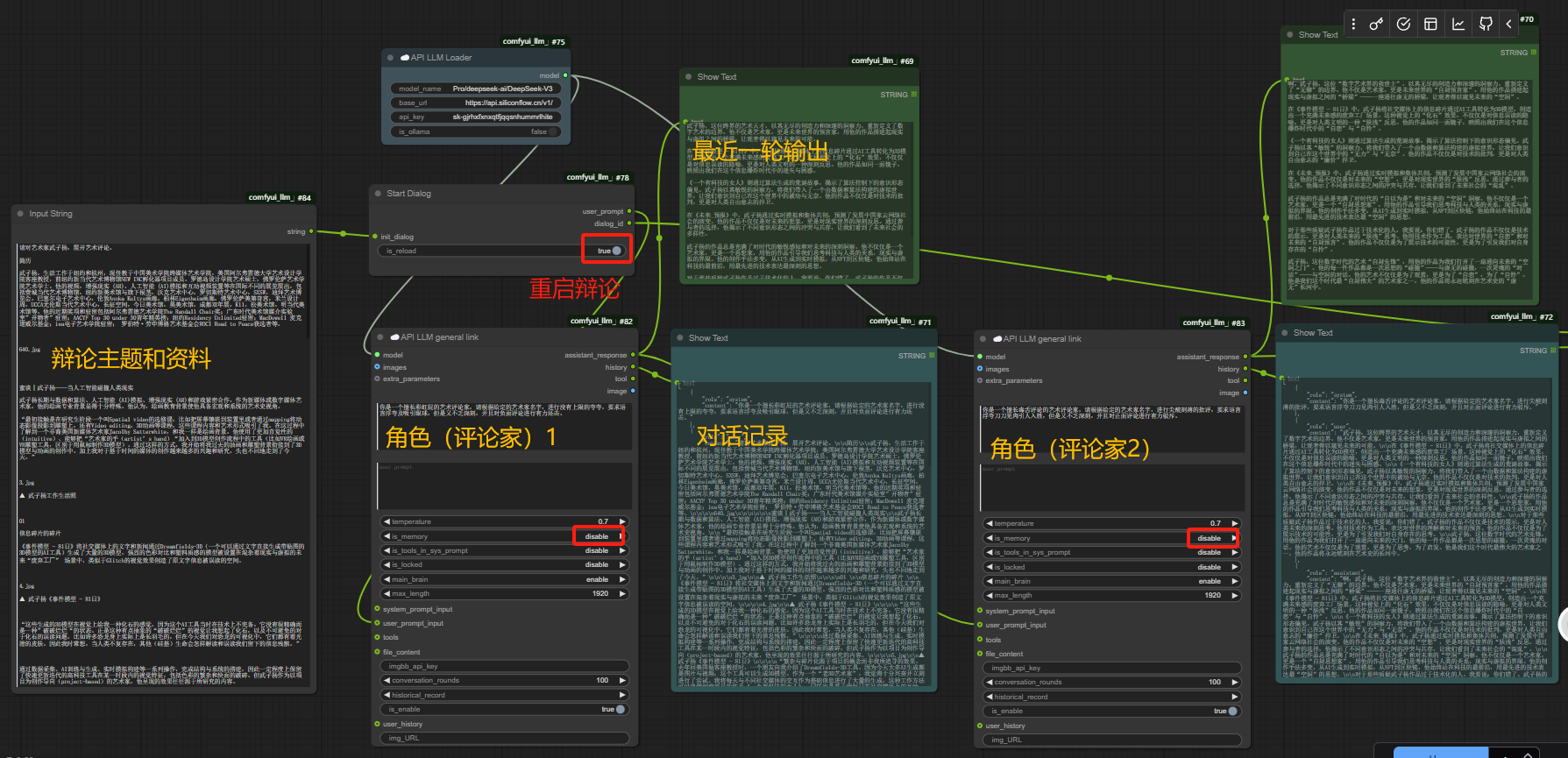
您可以设置 2 个 AI 扮演不同的角色,然后它们可以通过相互对话不断自我改进,请尝试以下工作流程。

这是这个自我进化的 AI 智能体架构的界面。

在开始新的对话之前,您需要设置几个选项:
- 在“Starting Dialog”中将
is_reload设置为true。
- 将两个“API LLM general link”中的
is_memory设置为disable以清空上次主题的对话历史记录。

在您运行第一轮对话后,将先前的选项更改为相反的设置,以允许对话继续使用先前的上下文。
进一步思考
能否将此对话与之前的具有图像生成能力的 AI智能体连接起来?







