type
Page
status
Invisible
date
Jan 26, 2025
slug
summary
tags
国美
艺术
教程
category
知识分享
icon
password
URL
1. 什么是 Comfyui_LLM_party
Comfyui_llm_party 旨在基于 comfyui 作为前端,开发一套完整的节点用于 LLM 工作流构建。它允许用户快速方便地构建自己的 LLM 工作流,并轻松集成到现有的图像工作流中。
2. 安装 comfyui_LLM_party
你可以直接在 ComfyUI Manager 中搜索并安装 LLM party。由于安装后重启的过程中系统会自动安装所需的运行库,完成安装过程可能需要大约 20-30 分钟,请耐心等待(安装过程请保持网络畅通,并将代理设置为全局模式)。


如果安装过程中断并且导入失败,你可以在 ComfyUI Manager 中搜索并卸载它,然后尝试重新安装。
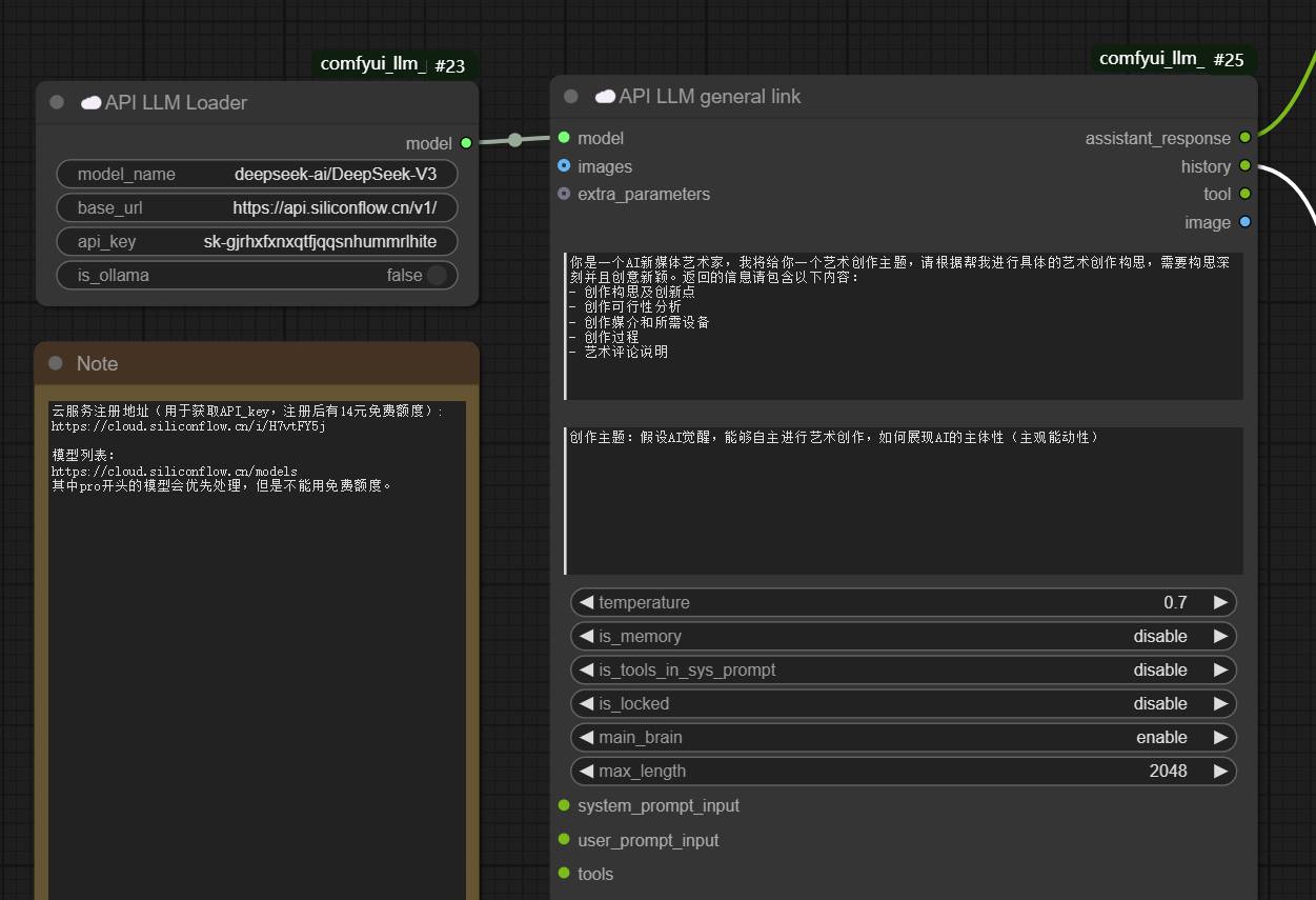
3. 在 ComfyUI 中使用 API 调用 LLM
3.1 了解 LLM 的基本输入
完成安装后,你可以尝试在 ComfyUI 中使用以下工作流与 Deepseek V3/R1 模型进行对话。
打开此工作流后,在运行之前需要注意几个参数。

- Api-key: api-key 是访问 AI 服务的条件,用于辨识用户进行计费。
- base_url: 你使用的云计算服务提供商的接口网址(需要查阅对应文档获得)。
- system_prompt: 你为 AI 分配的角色(任务或性格)”。
- user_prompt: 在每一次对话中你希望 AI 完成的具体任务。
3.2 如何获取你的 API-key

注册之后,请点击页面中的
API 秘钥
来新建自己的秘钥。

输入秘钥名称

点击眼睛符号显示秘钥,并复制保存。(秘钥你的唯一扣费识别方式,请勿分享给他人,会导致从你的账户进行扣费)

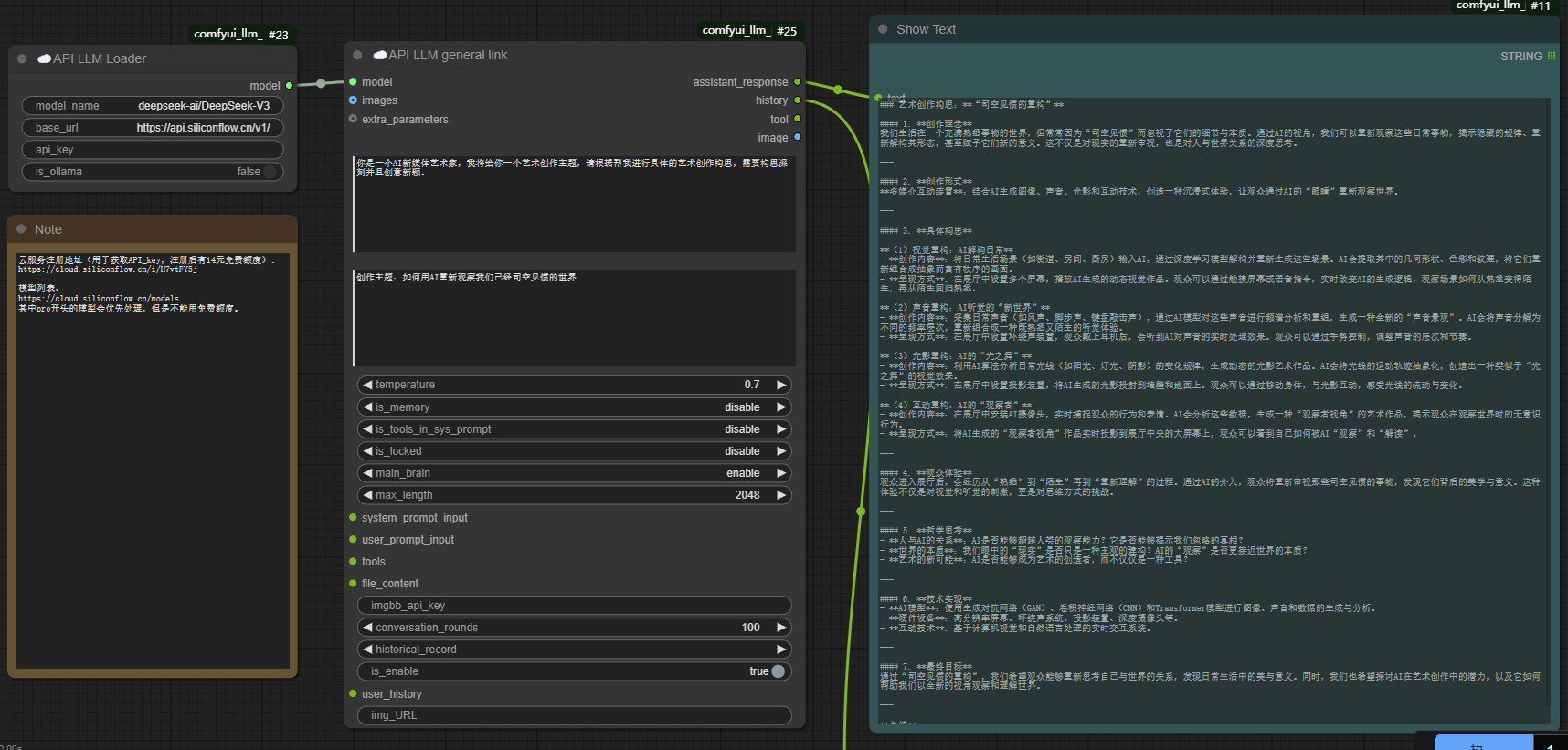
3.3 在 ComfyUI 中与 AI 对话
你可以从这里下载我的示例工作流:
通过网盘分享的文件:L3-你的第一个 AI 智能体. Json
链接:
提取码: 96vv

现在,你可以填写 API-Key、system_prompt、user_prompt 并测试流程。

你可以在模型列表页面查看更多可用模型。使用 Deepseek-R1模型可能返回速度较慢,可以考虑使用 pro 开头的优先处理模型,但是需要进行额外充值(pro 优先模型不能使用赠送的免费额度)。
5. 测试更多示例
- 你可以从这里找到更多 LLM 工作流示例。

- 这里 是 LLM 开发者创作的功能演示视频。
6. 以 Markdown 格式渲染 LLM 输出
💡Markdown 是一种轻量级标记语言,用于为纯文本文档添加格式化元素。








