type
Page
status
Published
date
Jan 26, 2025
slug
summary
自定义模型安装
tags
国美
艺术
教程
category
知识分享
icon
password
URL
在 ComfyUI 中安装自定义模型
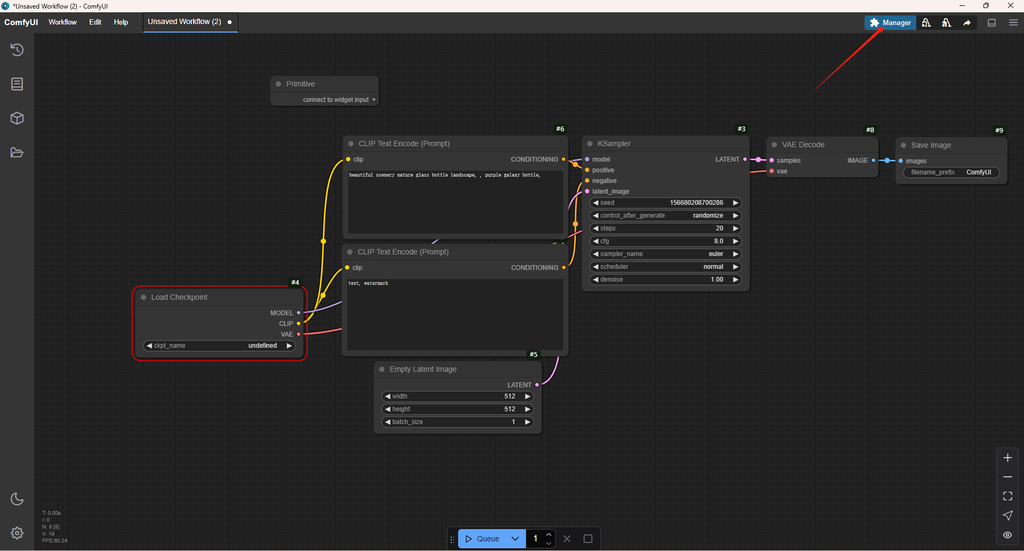
ComfyUI 中有多种模型,如 checkpoint(基础模型)、lora(附加风格模型)、controlnet 模型(功能模型)等。我们以基础模型为例进行说明,其他模型将在后续课程中讲解。
📝 通过 ComfyUI 管理器自动安装
- 打开右上角的 ComfyUI 管理器。

- 打开模型管理器。

- 输入并搜索目标模型,然后点击安装。

- 按 Control + R 刷新页面以检查新模型。

- 刷新后,你应该能在模型库中看到新模型,并可在工作流中选择它。

📝 手动下载并安装在 ComfyUI 工作文件夹
第一步:下载 Stable Diffusion 模型
- 打开 Civitai 网站:https://civitai.com/models
- 国内模型镜像站(操作方法类似):liblibAI
- 点击页面菜单中的 Filters 选项。
- 在 Filters 弹出窗口中,选择 Model types 下的 Checkpoint。
- 如果需要特定版本,可在 Base model 类别中选择。
- 浏览页面,通常封面是效果预览,选择你需要的模型。
- 点击模型卡片进入详情页,点击 Download 按钮下载。
- 等待下载完成,进入下一步。
第二步:在 ComfyUI 中安装对应模型
由于不同版本的 Stable Diffusion 模型需要使用其他模型(如 LoRA、CotrlNet、Embedding 等),建议创建新文件夹以区分模型版本。例如,以下结构:
将模型文件存储在相应的文件夹中。ComfyUI 能识别你的文件层级,便于日常使用。
如果你也使用 A1111的 WebUI,可以在 WebUI 的相应目录中安装模型,或将文件存储在其它地方,并索引到comfyUI中。
ComfyUI的模型索引路径存储在文件
extra_model_paths.yaml 中,该文件通常位于 C:\\Users\\{your windows user name}\\AppData\\Roaming\\ComfyUI 路径下,你可以用记事本或任何文本编辑工具、编程 IDE打开进行修改。第三步:验证安装成功
- 启动或刷新 ComfyUI 服务。
- 选择 Load Checkpoint 节点,检查选项中是否已添加相应的模型文件。如果没有,请检查安装路径和配置。

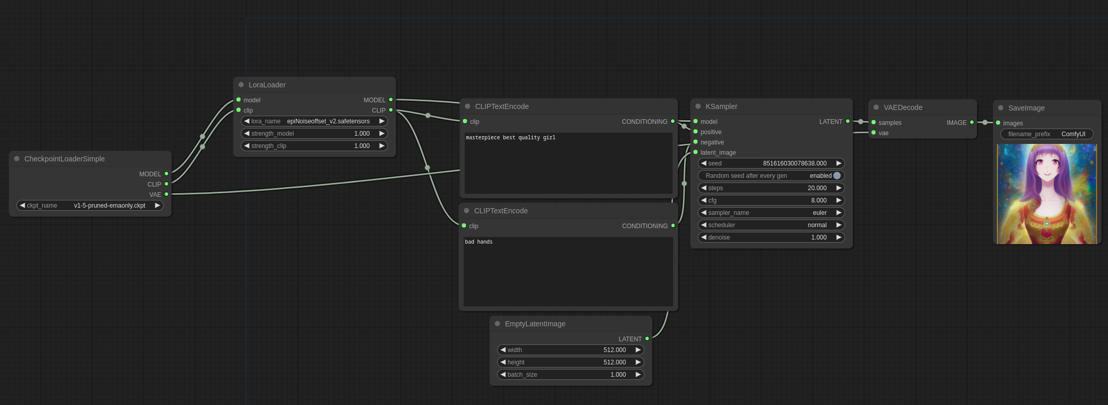
在 ComfyUI 中载入 Lora 风格模型
来源:ComfyUI_examples
Lora 模型是一种需要和对应版本底模型配合使用的附加风格模型,和底模型的下载方式相同,只是载入方式不同,以下是载入方法示例。
Lora 是应用于主 MODEL 和 CLIP 模型的补丁模块。使用前需将其放入 models/loras 目录,并通过 LoraLoader 节点加载,操作示意如下:
要打开以下工作流,可以通过右键另存为图片,然后拖拽到 comfyui 中的方式实现。

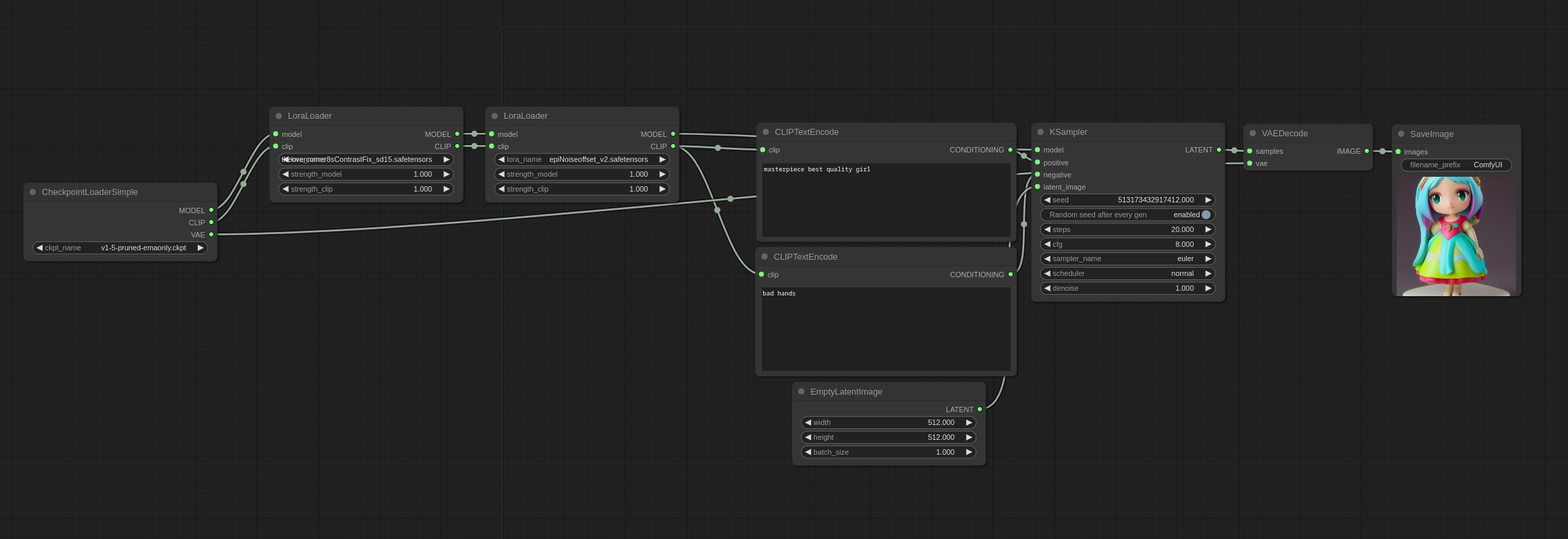
通过串联多个 Lora Loader 节点可同时应用多个 Lora:








